DKKD

DuKui Kreative Department 都创部

  • 4 Critiques / Rethinking Architectural design Workflows since 2022
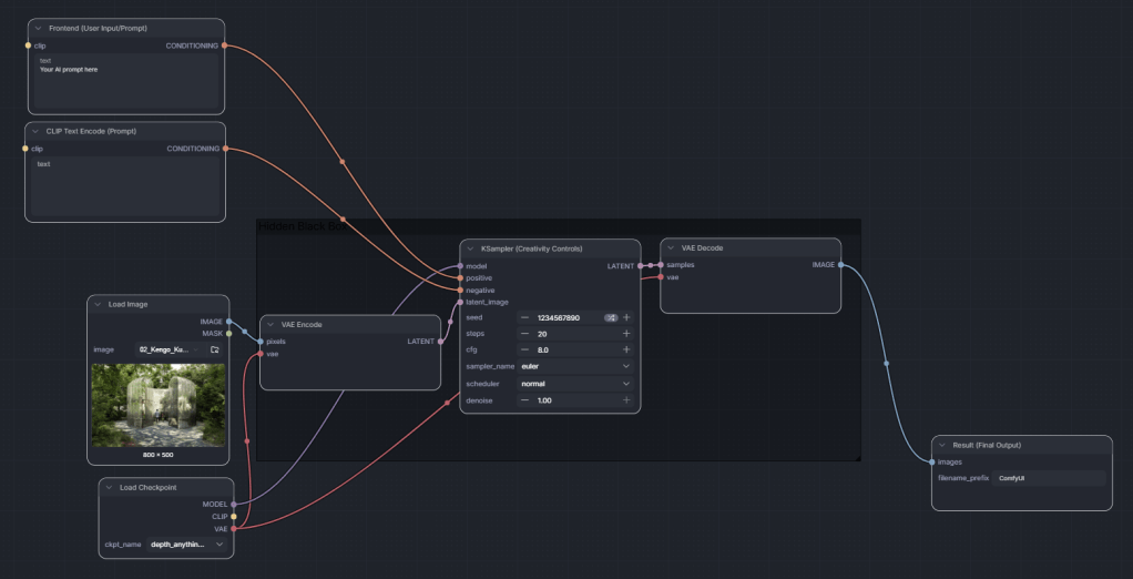
  • Unser Weg in die Welt der KI-generierten Bilder
  • Handgezeichnete Entwurfsskizzen
  • In Shanghai in einer Holzbox wohnen
  • Ein strahlendes Umweltpapier-Schwein
  • Ein verstecktes junges Geschäftsviertel im Stadtpark
  • Chinesischer Vier-Jahreszeiten-Hof in Deutschland
  • Ein schwebendes Einkaufszentrum im Universum
  • Xijiao Bailian Mall
  • Blüten, Kieselsteine und Fluss
  • Die beste terrassierte Uferpromenade in Palembang
  • Der Dialog zwischen Jungen, Mädchen und Lehrern
  • A heart-shaped campus